| 介绍 |
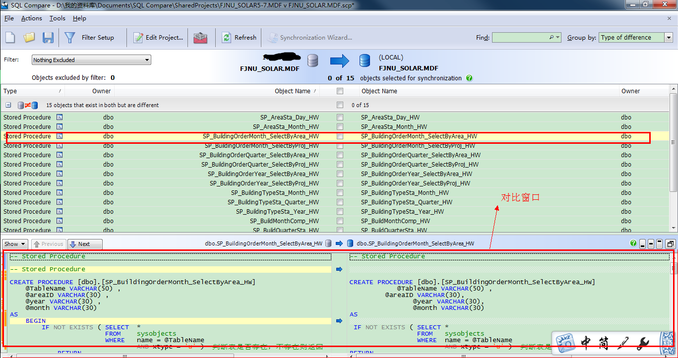
数据库比较同步工具(SQL Compare) 10.4.8.87 完整版免费目秋风送爽空寒风刺骨一切6. 幸福人生的三种姿态:对过去,要淡;对现在,要惜;对未来,要信。没有人陪你走一辈子,所以你要适应孤独,没有人会帮你一辈子,所以你要奋斗一生。花在教育锻炼上的时间是25分钟,只有12分钟的时间用来做家务。101.大行不顾细谨,大礼不辞小让。 SQL Compare是常用的比较两个数据库之间差异的工具,主要就帮助大家比较数据库中的对象,比如说存储过程啊、数据啊、表单什么的、数据库中的数据,表的结构。SQL Compare支持比较真实数据库和数据库快照、备份、版本控制器或文件夹44. 感情的悲剧性就在于:并无银河隔断双星,而彼此早已相忘于江湖。中的构建脚本。SQL Compare甚至支持Windows Azure SQL数据库(SQL Azure)和亚马逊RDS上的SQL Server。该工具与SSMS集成,支持在SSMS界面中比较并同步数据库。 SQL Compare还支持定义定制规则,这样可以有选择地过滤要比较和同步的对象。此外,还可以把比较结果导出为Excel或者HTML,当然生成部署和回滚脚本也很容易。甚至可以创建对象快照用于审计和回滚。 破解教程 由于我是刚才破解过程忘记截图了,Sorry。不过内容以及界面和以下都是一样! 第一步。打开SQL Server→菜单栏 → 工具→SQL Compare  第二步。SQL Compare→Help→Enter Serial Number  软件截图2 第三步。从Keygen获取序列号  软件截图3 第四步。输入序列号  软件截图4 第五步。点击Activate(注册),注意要先断网,等待一会会提示网络错误  软件截图5 第六步。点击Activate Manually(离线注册)  软件截图6 第七步。把代码复制到注册机中间的文本框内生成相应的代码  软件截图7 第八步。把生成的代码复制到右边的文本框中,然后点击Finish(完成)  软件截图8 附上成功后的About截图。  软件截图9 使用教程 首先,在SQL Compare中新建一个项目  软件截图10 更细心的人可能会注意到,Red Gate已经带来了相当多的界面变化和功能增强。 我要从我的数据库创建一组差异脚本,所以,我已经设置了源(左侧)服务器以及目标服务器的详细信息。然后点击Compare Now按钮进行数据比较  软件截图11 现在,我们已经看到了数据差异地方,我们也可以看看哪些数据是一样的。在上面我画了两个圈相连的部分表示数据记录数的差异。 我们只关心数据在哪部分出现差异,我们进入表和视图“选项卡上,选择相应表。我选择了greentech_Industry_Category表。然后在界面最下面就会出现两个表之间的数据差异在哪里,有多少条差异,以及其详细的数据。 这样的视图你可能看得很不习惯,我也有点不习惯,呵呵 那就让我们选择另外一种垂直的显示方式。  软件截图12 在下拉框Show中为Pivot View打上勾, 视图马上就发生变化了,看:左边蓝色部分是列,右边黄色部分分为左(源服务器)数据和右(目标服务器)数据的比较  软件截图13 在我们选好表之后就可以点击deployment wizard按钮进行部署了。  软件截图14 打开后有两种方式可以选择 1、在指定数据库管理器并且创建脚本,但是不会帮你同步数据,要你自己手动执行脚本。 在这里,你可以选择一个版本的数据库管理器,我选择的是SQL Server 2008,如果你的机子上有装其它版本的,你也可以选择2005之类的。  软件截图15 点击Next按钮下一步  软件截图16 点击Open Script in Editor按钮下一步 这个时候就会帮你创建脚本并且打开你指定的数据库管理器  软件截图17 然后你自己手动执行或者还需要修改其它部分的也可以自己修改,然后再执行。 2、帮你执行脚本同步数据以及输出脚本至你的物理文件*.sql  软件截图18 右边共有3项可以选择。 1、在部署之前备份目标数据 2、在部署之后重新比较 3、保存一个复制的部署脚本文件 你可以更改文件输出路径以及文件名。然后点击Next按钮下一步  软件截图19 期间它会闪过几个界面,一直到这里,显示部署完成。然后点击OK按钮完成部署。  软件截图20 如果你没有取消保存文件选项的话,那么可以打开你的文件夹查看脚本  软件截图21 数据库比较同步工具(SQL Compare)简单使用教程 1、选择要比较的数据库,点“Compare Now”进行比较  软件截图22 2、对比两个数据库之间的差异,选择要同步的东西。红框出是对比窗口,可以看到两个数据库之间的差异  软件截图23 3、同步数据库中的对象,点“Synchronization Wizard”  软件截图24 4、开始同步,因为一直按“下一步”,这里只上图,不在说明步骤。  软件截图25  软件截图26  软件截图27  软件截图28 秋江带雨,寒沙萦水,人瞰画阁愁独。烟蓑散响惊诗思,还被乱鸥飞去,秀句难续。冷眼尽归图画上,认隔岸微茫云屋;想半属渔市樵村,欲暮竞然竹。晨摇玉佩趋金殿,夕奉天书拜琐闱。数据库比较同步工具(SQL,Compare),数据库There is no easy (immediate / effective) solution ( approach / answer / remedy) to the problem of …, but … might be useful (helpful / beneficial). |