| 介绍 |
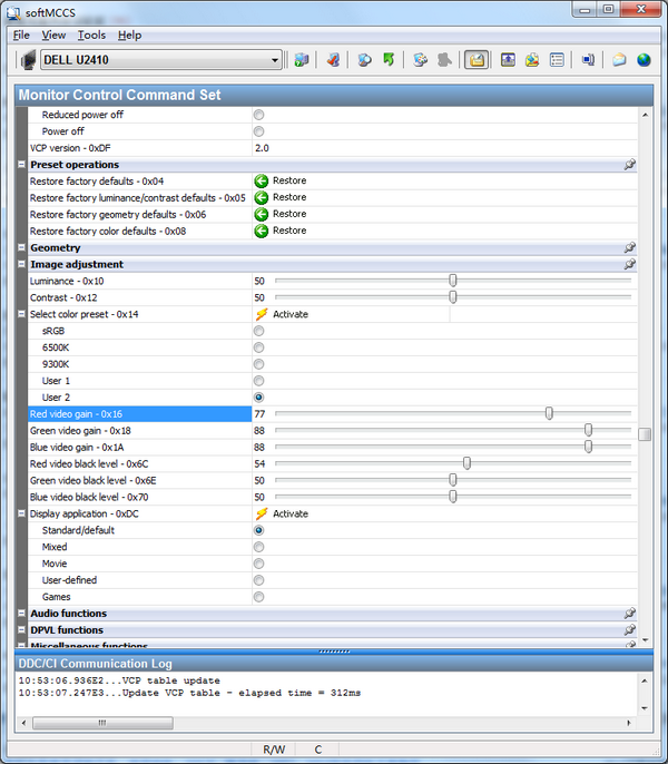
EDID读取软件(softMCCS) 2.5 正式版免费天龙骧虎刀山火海步高云淡5. 其实,不管我们研究神秘,可贵的仍是那一点点对人的诚意。我们可以用赞叹的手臂拥抱一千条银河,但当那灿烂的光流贴近我们的前胸,其中最动人的音乐仍是一分钟七十二响的雄浑坚实如祭鼓的人类的心跳!95. It goes without saying that we cannot be young forever. (适用于自编名言)44.学而时习之,不亦说乎?有朋自远方来,不亦乐乎?人不知而不愠,不亦君子乎? softMCCS是一款比较好用的显示器EDID读取工具,32和64位系统都能使用。还能另存EDID到指定文件,更新FLASH固件,更新EDID等。SoftMCCS用于显示器DDC通道控制软件(可直接调硬件白场和黑场等)。  功能介绍 建立有效的沟通后,softMCCS读取每个连接显示字符串的EDID和监控化学品的能力。在几秒内softMCCS礼物分类信息、当前状态和支持为每个连接显示在一个容易识别的控制,属性表的比喻。超出它的能力同时报告超过150的状态VCP代码位置测试显示,softMCCS还提供了完全控制每个支持的命令,允许个人datag。 9. 我的梦想是当绘画老师。因为我太喜欢绘画和做手工啦!
予颇喜自制曲,初率意为长短句,然后协以律,故前後阕多不同。桓大司马云「昔年种柳,依依汉南,今看摇落,凄怆江潭,树犹如此,人何以堪」。292杜牧:寄扬州韩绰判官EDID读取软件(softMCCS),编程工具Moreover, both common sense and our experiences with children inform us that people tend to mimic the language and behavior they are exposed to. |