网站首页  安卓软件下载  安卓游戏下载  电脑软件下载  mac软件下载  翻译软件  电影下载  电视剧下载  教程攻略

请输入您要查询的电脑软件:

 

软件 Policy Analyzer
分类 电脑软件-系统工具-其它系统工具
语言 简体中文
大小 1.26 MB
版本 3.0官方正式版
下载
介绍

软件简介

Policy Analyzer最新版可以对分析的方便能够做到很精确的操作。Policy Analyzer最新版能够可以让窗口只显示冲突或者其他的不同点。

Policy Analyzer软件特色

??这款工具虽然是微软最新发布的,但其当前版本为3.0。使用该工具可以把一套GPOs设置作为一个单位来追踪,这可以让通过GPOs来判定特定的设置是否重复,或者设定值是否冲突变得更简单。另外,使用该工具还能让用户获取底线,并且使之与后续快照相比较,从而可以看出之后设置做出的改变。

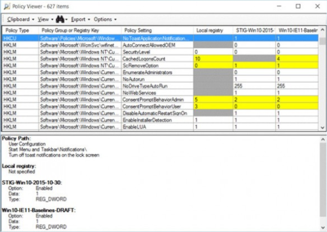
??以第一幅图为例,展示了两条基准线之间的比较以及对应的本系统注册表值。窗口下部显示了被选中内容的组策略设置、位置和其他附属信息。上方表格内黄色部分为冲突设置内容,灰色部分是“缺失”的内容。用户也可以让窗口只显示冲突或者其他的不同点。第二幅图表示,分析器中的数据可以导入到Excel中,分类结果由组策略路径和设置名称等标准划分。


截图
随便看

 

电脑软件下载频道提供pc端必备的网络软件、杀毒软件、聊天工具、媒体播放等各类电脑软件的下载,找免费的安全的绿色的电脑软件就来天天下载平台!

 

Copyright © 2002-2024 hpnw.net All Rights Reserved
更新时间:2025/11/16 19:46:57