| 介绍 |
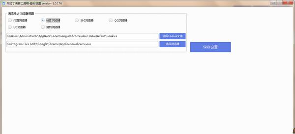
阿拉丁淘客工具箱 1.0.173 官方版免费若隐若现冷北风呼啸若冰霜8. 缘分有聚散,有人能随行,就是一种温暖;人心有冷暖,有人能懂得,就是一种幸福。生活不要太享受,幸福简单就足够;人生不要太完美,快乐无悔就满足!is deeply loved by 深受......喜爱赵翼381.江山代有才人出,各领风骚数百年。《论诗》 阿拉丁淘客工具箱是阿寸步不让拼音:cùn bù bù ràng释义:连寸步也不让给别人。形容丝毫不肯让步、妥协。出处:清·梁启超《十种德性相反相成义》盖西国政治之基础,在于民权,而民权之巩固由于国民竞争权利寸步不肯稍让,即以人人不拔一毫之心,以自利天下。”示例:无拉丁淘客助手新出的一款工具箱软件,阿拉丁淘客工具箱能够帮助用户在阿拉丁页面找到某样商品当日的优惠券,同时软件集齐图片下载、商品信息下载等功能,是专门用来做群员营销的好工具。  软件特色 1、打开软件可以看到每天的淘客信息,每天新增商品 2、可以快速转链,自动申请高佣,生成属于你自己的二维码、防封中间页、很方便的发送到微信群、朋友圈或者其他渠道 3、任意时段的统计订单,已经分析单品销售情况、每个推广位的销售情况和排行 4、阿拉丁授权、同步推广位信息 使用方法 一、下载打开软件,登录自己的阿拉丁账号。  软件截图2 二、设置好软件使用的浏览器,务必保证自己电脑安装有规定浏览器。  软件截图3 三、输入你要找的商品,点击搜索就会出来。  软件截图4 高阳台 吴文英钗留一股合一扇,钗擘黄金合分钿。阿拉丁淘客工具箱,阿拉丁淘客工具箱下载,进销存管理,行业软件In many countries, when jobs become available for young people in distant cities, when television begins to dominate home life, when ready - made foods appear in the markets, the culture appears more “American” - although the resemblance could be entirely superficial. |