| 介绍 |
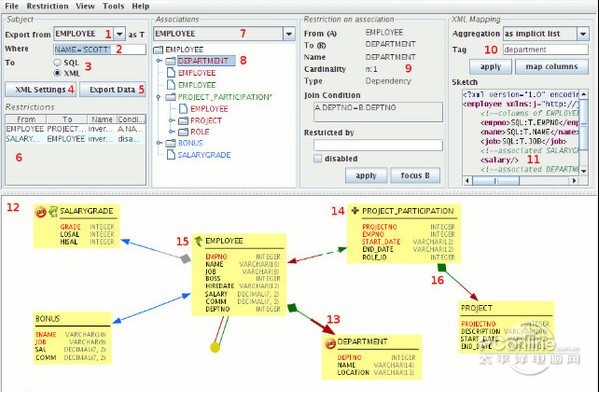
Jailer数据文件提取软件 9.3.5中文版免费解铃还天高云淡须系铃青翠欲滴人56. 平庸的人,只是眷念近处的风景,生活,总是如梦般遥远,又如梦般切近。它,不卑不亢,是一种存在,在挣扎中彰显其价值,其美丽;它,有声有色,是一种歌唱,在起伏中诠释其姿态,其浪漫。61. I’m very satisfied with what we have achieved so far.诸葛亮114.静以修身,俭以养德。《诫子书》 存心不良拼音:cún xīn bù liáng释义:存心怀着某种心思或打算。指存着坏心眼。出处:清·吴趼人《二十年目睹之怪现状》第一百六回他不服查账,非但是有弊病,一定是存心不良的了。”示例:无 Jailer数据文件提取软件是编程工具频道下深受用户的软件,太平洋下载中心提供Jailer数据文件提取软件官方下载。 Jailer数据文件提取软件中文版是一款多功能型是数据提取工具,Jailer数据文件提取软件中文版可以从关系数据库中直接导出连续、相关的行数据,直接在你自己的开发/测试环境中使用。Jailer数据文件提取软件官方版是一个独立运行的平台,可以支持DB2、Firebird、Derby等应用。  Jailer数据文件提取软件
1、出口的一致性和引用完整的行集从你的生产数据库和输入数据到你的开发和测试环境。 2、通过删除和归档过时的数据,不违反完整性,提高数据库性能。 3、生成层次结构的XML,拓扑排序sql-dml和DbUnit数据集。 4、开放源代码、完全用java写的、平台的独立性、DBMS无关。 Jailer运行的环境需要Java JRE 5的支持  Jailer数据文件提取软件 1、增加了在数据浏览器界面编辑和执行任意 SQL 语句的功能 2、可以基于行对 SQL 语句执行结果的数据进行编辑 3、提升了语法高亮 4、在数据浏览窗口中集成了数据库模式映射对话框。 更新日志: 1、增加了在数据浏览器界面编辑和执行任意 SQL 语句的功能 2、可以基于行对 SQL 语句执行结果的数据进行编辑 3、提升了语法高亮 4、在数据浏览窗口中集成了数据库模式映射对话框。 怎奈何欢娱渐随流水,素弦声断,翠绡香减;那堪片片,飞花弄晚。蒙蒙残雨笼晴。正销凝,黄鹂又啼数声。流传汉地曲转奇,凉州胡人为我吹。Jailer数据文件提取软件,Jailer数据文件提取软件下载,编程工具,编程开发22.Call back white and white back. 颠倒黑白。 |